EU VOP Consent (Prefunded/Decoupled)
Currently, the MassPay decoupled payment flow only allows partners to submit payments, which are then processed for release. However, after VOP validation, legal requirements mandate that partner consent is obtained before proceeding with any payment.
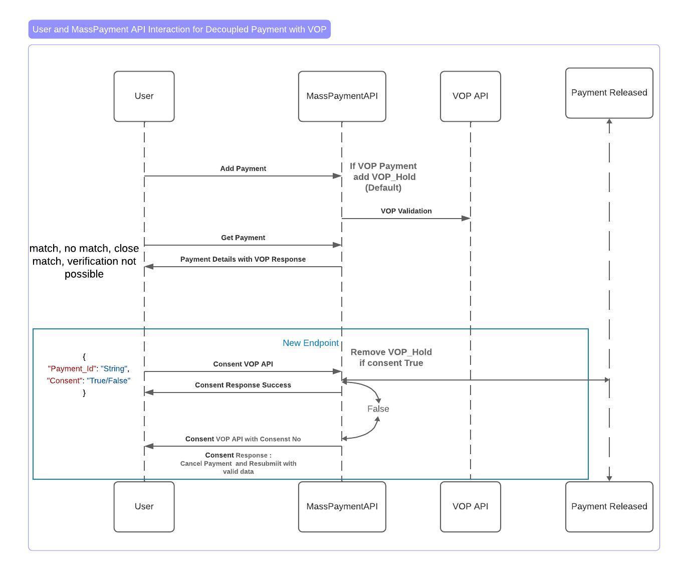
EU VOP Check solution (Prefunded/Decoupled)
1. Payment Submission & VOP Hold
When a partner submits a payment, if the payment qualifies for VOP validation (i.e. the payment is settled in EUR and customer and beneficiary bank and third-party remitter country code (if applicable) is in Eurozone.), a VOP_Hold will be placed on the payment. This hold prevents the payment from proceeding to the processing stage. There is also a new field that is required int he payment data "IBAN" :"**********", if this field is not populated the service will return a Not Accepted error.
2. Retrieving VOP Validation Response
Partners can access the VOP validation response through either of the following methods: a. VOP Webhook Notification – Automatically pushed to the partner. b. Get Payment Endpoint – Partner can call this endpoint to retrieve the current status and validation details.
3. Submitting VOP Consent
Partners must explicitly provide consent for VOP payments by calling a new endpoint: Consent VOP.
If the partner sends consent = true, the VOP_Hold will be removed, and the payment will become eligible for processing.
If the partner sends consent = false, the system will respond with a message indicating that the payment must be canceled and resubmitted, as the VOP_Hold will remain in place.
Updated about 2 months ago
